Regelmatig testen wij hoe Google reageert op wat wij denken dat rankingfactoren kunnen zijn. Zo hebben wij als het ware ook onze voelsprieten uitstaan om snel nieuwe ontwikkelingen binnen Google op te merken. Hierdoor hebben wij recent ook een nieuwe ontwikkeling binnen de zoekresultaten waargenomen waar Google+ een grote rol in speelt. Het gaat om Google+ connecties binnen de zoekresultaten die tot stand komen door vanaf je website te linken naar andere websites.
Google laat in de zoekresultatenniet alleen zien wat je deelt op je Google+ stream, maar ook waar jij naar linkt vanaf je website.
En van onze testsites is gekoppeld aan een Google+ profiel en een Twitter profiel. De testsite linkt echter niet terug naar het Google+ profiel en zo komt de site niet in aanmerking om officieel aan een auteur gekoppeld te worden.
Officieel niet, maar in de praktijk zien we toch iets anders.
Toen ik ingelogd was met het Google+ profiel merkte ik iets op in de zoekresultaten wat ik niet had verwacht. Hieronder een voorbeeld ervan zonder de link van de testsite prijs te geven.

Dit ziet er misschien niet bijzonder uit, totdat je meer over de specifieke situatie te weten krijgt.
De volgende situatie speelt zich af.

Zoals je ziet heeft de site niet officieel een schrijver die met authorship markup geverifieerd is. Het Google+ profiel linkt wel naar de website, maar de website zelf linkt niet terug. Wel is er wederzijds gelinkt met Twitter.
De conclusies die je hier uit kan trekken zijn:
Het is onwaarschijnlijk dat je je eigen author rank kan benvloeden door allerlei sites aan je Google+ account te koppelen zonder wederzijdse verificatie. Toch is het interessant te zien dat het wel je eigen zoekresultaten benvloedt. Vooral interessant is dat Google laat zien waar je op je site naar linkt zonder dat je het een plus hebt gegeven of gedeeld hebt op je Google+ stream. Zo lijken links op je website hetzelfde effect te hebben op je eigen gepersonaliseerde zoekresultaten als de links die je deelt in je social network.
Het wordt nu steeds duidelijker waar Google naar toe speelt met Google+.Zoals uit de vorige blogpost overauthor rankduidelijk is geworden wil Google de autoriteit verschuiven van websites naar echte mensen d.m.v. authorship markup en social media sites. Het is logisch dat iemand die een geverifieerde schrijver is een hogere autoriteit moet hebben dan iemand die dat niet is. Toch kan Google de onbewuste massa voorzien van een bepaalde autoriteit score door onofficieel te verifiren dat iemand de schrijver van een site is door wederzijdse links van verschillende social media sites en zijn of haar website te gebruiken als een mate van verificatie. Hoewel alleen een link van Google+ naar een website genoeg moet zijn om de link terug te zien in je persoonlijke zoekresultaten kan de koppeling met Twitter en Twitter weer met de website een betrouwbare manier zijn om onofficieel de auteur te verifirenen de author rank van het Google+ account te verhogen. Dit moet echter nog blijken maar zou een logische stap van Google kunnen zijn om de onbewuste massa niet buiten te sluiten van een autoriteit score.
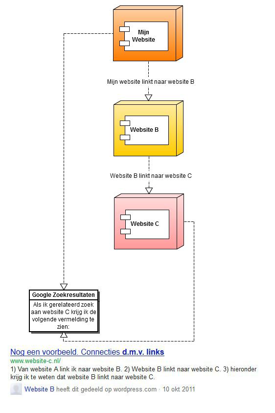
Nog veel merkwaardiger is het volgende dat wij geconstateerd hebben.
In de zoekresultaten laat Google niet alleen zien naar welke sites jij linkt, maar ook waar de sites waar jij naar linkt naar toe linken. De volgende illustratie maakt dat duidelijk.

Dit laat zien dat jouw netwerk binnen social media n jouw linknetwerk je gepersonaliseerde zoekresultaten steeds meer gaan benvloeden. Zo kan Google de zoekresultaten steeds persoonlijker maken.
Deze constatering laat zien dat 2012 het jaar kan worden van gepersonaliseerd zoeken in een mate die wij tot nu toe nog niet gezien hebben.
Zie jij deze bevinding ook terugkomen in je eigen gepersonaliseerde zoekresultaten? Laat het dan hieronder weten en bevestig onze constatering.
Auteur: Ruben Remy
Since 2005 – Fullservice Digital Agency - #1 Academy ’25